Hugging Face
Models
Datasets
Spaces
Buckets
new
Docs
Enterprise
Pricing
Log In
Sign Up
ByteDance
/
SDXL-Lightning
like
2.14k
Follow
ByteDance
4.43k
Text-to-Image
Diffusers
stable-diffusion
arxiv:
2402.13929
License:
openrail++
Model card
Files
Files and versions
xet
Community
63
Deploy
Use this model
main
SDXL-Lightning
/
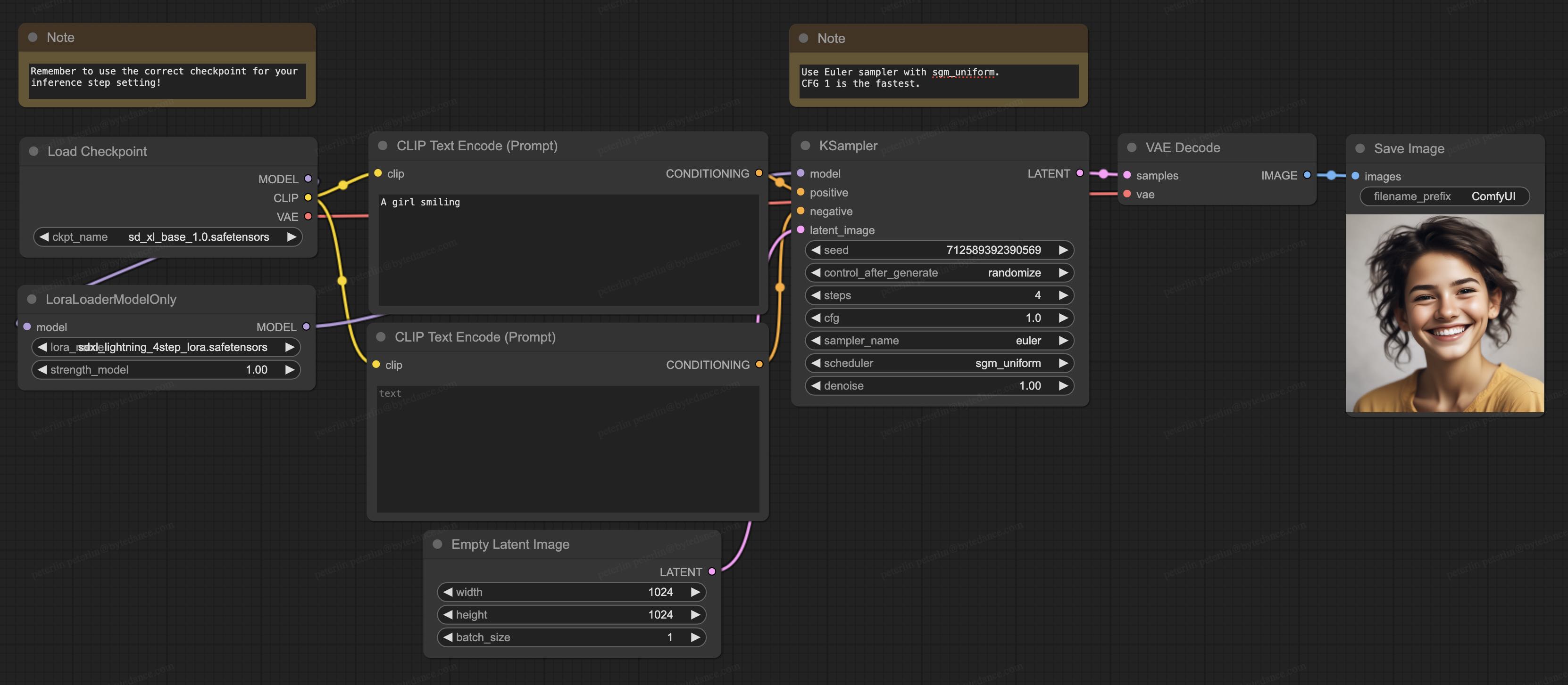
comfyui
/
sdxl_lightning_workflow_lora.jpg
PeterL1n
Update ComfyUI workflow
df6d2ec
about 2 years ago
download
Copy download link
history
contribute
delete
Safe
287 kB